Research article

Accountability in third sector organizations

 

Organizational identification and member retention in nonprofit organizations: communication and accountability

Identificación y fidelización de afiliados en empresas sin ánimo de lucro: comunicación y rendición de cuentas

 

Identificação, lealdade dos membros em organizacôes sem fins lucrativos: comunicação e prestação de contas

 

By: 1María Alejandra Osorio Arias; 2Zuray Melgarejo Molinal2; 3 Katrin Simon Elorzl2

 

 1Master's in Business Administration, Universidad Nacional de Colombia. National Vice President of the Asociación Colombiana de las Micro, Pequeñas y Medianas Empresas [Colombian Association of Micro, Small, and Medium Enterprises] (ACOPI). ORCID: 0000-0001-6215-4994. mosorioar@unal.edu.co. Bogotá - Colombia.

2PhD in Flexible Business Management Systems, Universidad Pública de Navarra, Spain. Associate Professor at the Faculty of Economic Sciences, Universidad Nacional de Colombia, Bogotá campus, ORCID: 0000-0001-6651-6964. zamelgarejomo@unal.edu.co. Bogotá - Colombia.

3 PhD in Business Management, Universidad Pública de Navarra, Spain. Full Professor at the Universidad Pública de Navarra. ORCID: 0000-0001-9144-1669. katrin@unavarra.es. Pamplona - Spain.

 

Received: April 18, 2024                               Approved: November 12 , 2024

 

DOI: https://doi.org/10.22267/rtend.252601.266


How to cite this article: Osorio, M., Melgarejo, Z. & Simon, K. (2025). Organizational identification and member retention in nonprofit organizations: communication and accountability. Tendencias, 26(1), 89-114. https://doi.org/10.22267/rtend.252601.266

 


 

Abstract

Introduction: Nonprofit Organizations (NPOs) face a complex relationship with their stakeholders. For their performance to be successful, it is crucial to implement strategies that link the social value of their mission to their management, enhancing their legitimacy without compromising operational efficiency. Objective: The purpose of this study is to identify the communication factors used by NPOs in their accountability processes that generate identification and retention of members in the Asociación Colombiana de las Micro, Pequeñas y Medianas Empresas [Colombian Association of Micro, Small, and Medium Enterprises] (ACOPI) Bogotá – Cundinamarca from 2016 to 2020. Methodology: A qualitative approach was adopted, with descriptive and interpretive scope, based on interviews with members of the Board of Directors and staff of ACOPI. Results: The organization has developed an effective strategic communication approach that favors member retention, brand positioning, and the fulfillment of its mission, using both interactive and traditional communication channels. Members show strong emotional and behavioral attachment, which reinforces their identification with and commitment to the association. Conclusion: The analysis revealed that fulfilling the mission improves organizational performance and strengthens members’ trust.

 

Keywords: stakeholder; communication; nonprofit organization; accountability; social responsibility.

JEL: L30; L31; M14; M40; M41.

 


 

Resumen

Introducción: Las Entidades Sin Ánimo de Lucro (ESAL) enfrentan una relación compleja con sus stakeholders. Para que su desempeño sea exitoso, es crucial implementar estrategias que vinculen el valor social de su misión a su gestión, potenciando su legitimidad sin afectar su eficiencia operativa. Objetivo: Este trabajo tiene como propósito identificar los factores de comunicación utilizados por las ESAL en su rendición de cuentas, que generan identificación y retención de los afiliados a la Asociación Colombiana de las Micro, Pequeñas y Medianas Empresas (ACOPI) Bogotá – Cundinamarca en el periodo 2016-2020. Metodología: Se adoptó un enfoque cualitativo, de alcance descriptivo e interpretativo, basado en entrevistas a miembros de la Junta Directiva y funcionarios de ACOPI. Resultados: La organización ha desarrollado una comunicación estratégica efectiva que favorece la retención de afiliados, el posicionamiento de su marca y el cumplimiento de su misión, utilizando canales interactivos como tradicionales. Los miembros muestran un fuerte apego afectivo y conductual, lo que refuerza su identificación y permanencia en la agremiación. Conclusión: El análisis reveló que el cumplimiento de la misión mejora el desempeño organizacional y fortalece el vínculo de confianza con los afiliados.

 

Palabras clave: agente interesado; comunicación; empresa sin ánimo de lucro; rendición de cuentas; responsabilidad social.

JEL: L30; L31; M14; M40; M41.

 


 

Resumo

Introdução: As entidades sem fins lucrativos (OSFLs) enfrentam um relacionamento complexo com suas partes interessadas. Para que seu desempenho seja bem-sucedido, é fundamental implementar estratégias que vinculem o valor social de sua missão à sua gestão, aumentando sua legitimidade sem afetar sua eficiência operacional. Objetivo: O objetivo deste estudo é identificar os fatores de comunicação utilizados pelas ESALs em sua prestação de contas, que geram identificação e retenção de membros da Associação Colombiana de Micro, Pequenas e Médias Empresas (ACOPI) Bogotá - Cundinamarca no período 2016-2020. Metodologia: Foi adotada uma abordagem qualitativa, com um escopo descritivo e interpretativo, com base em entrevistas com membros do Conselho de Administração e funcionários da ACOPI. Resultados: A organização desenvolveu uma comunicação estratégica eficaz que favorece a retenção de membros, o posicionamento da marca e o cumprimento de sua missão, usando canais interativos e tradicionais. Os membros demonstram um forte vínculo afetivo e comportamental, o que reforça sua identificação e permanência na associação. Conclusão: A análise revelou que o cumprimento da missão melhora o desempenho organizacional e fortalece o vínculo de confiança com os membros.

 

Palavras-chave: comunicação; empresa sem fins lucrativos; parte interessada; prestação de contas; responsabilidade social.

JEL: L30; L31; M14; M40; M41.

 


Introduction

Economic associations in Colombia, classified as Nonprofit Organizations (NPOs), are associations that aim to promote the welfare of their members and the community (Gaitán, 2014, p. 11). This study focuses on the Asociación Colombiana de las Micro, Pequeñas y Medianas Empresas [Colombian Association of Micro, Small, and Medium Enterprises] (ACOPI), which is "a national nonprofit trade confederation, with sovereignty over its regional branches, and business associations formed according to Colombian civil law" (ACOPI, 2017; Pallares, 2003).

The literature discusses NPOs' accountability in developed countries, including their responsibility to various stakeholder groups, the variety of organizations involved, and the challenges in management within complex contexts (Pesci et al., 2020, p. 5). However, underexplored topics include stakeholders' perceptions of NPOs' social reports and the management of relationships with them (Costa & da Silva, 2018, pp. 38-39; Hu et al., 2020, p. 182; Lai & Fu, 2020, pp. 2–3).

Accountability and Communication Factors with Stakeholders

NPOs have gained importance in the social, political, and economic spheres (Carvalho et al., 2019, p. 129; France & Regmi, 2019, p. 27), forming part of the third sector, where volunteer groups address social needs that the state and the private sector do not cover (Corral et al., 2019).

Accountability in NPOs is linked to power, responsibility, ethics, and commitment (Egholm et al., 2020, p. 11). It involves the objective responsibility of individuals and organizations for their performance (Mitchell et al., 1997; Paul, 1991, p. 2), applying compliance standards and formal evaluations (Kearns, 1994, p. 186), although there are limitations for NPOs in their communication with donors and other stakeholder groups (Kearns, 1994, p. 185). It is understood as a social relationship in which the organization justifies its management and is assessed for its suitability and legitimacy (Bovens, 2007, pp. 450–451), through a continuous process with both accounting and narrative elements (Pesci et al., 2020, p. 20).

The analysis of accountability includes external performance standards and proactive or reactive internal responses, affecting both internal and external communication (Kearns, 1994, p. 186; Solana et al., 2017, p. 177). This is essential for maintaining public trust and justifying the fulfillment of promises, demonstrating solid financial results and responsible practices (Kearns, 1996, p. 40; Vernis et al., 2006, p. 158). As NPOs grow in relevance, greater transparency is demanded to assess the impact of their activities (Costa et al., 2011, p. 473).

The performance of NPOs depends on their ability to maximize social value, legitimacy, and economic efficiency (Costa et al., 2011, p. 473; Sulkowski et al., 2018, p. 226). This requires managing various levels of accountability and prioritizing different stakeholder groups, including the use of social media (Lai & Fu, 2020, p. 3; Liu & Xu, 2019, p. 4919). Accountability strengthens commitment and increases the legitimacy of NPOs by providing transparent information and fostering the participation of stakeholders (Maguregui et al., 2018; Ortega et al., 2020).

Transparency is key to accountability; NPOs are expected to disclose clear information on the use of donations and the impact of their programs, building trust in alignment with the Sustainable Development Goals (SDGs) (Makanga et al., 2024; Ortega et al., 2020). Moreover, involving beneficiaries in decision-making improves accountability and strengthens credibility (Pilon & Brouard, 2023), while the lack of community participation generates a "stakeholder myopia," prioritizing financial actors over beneficiaries.

From the stakeholder theory perspective, the focus is on how to engage and create value for stakeholders, considering an interdependent system (Freeman et al., 2020, p. 217). Internal and external communication manage their needs through diverse messages (Lai & Fu, 2020, p. 3), and with the use of Information and Communication Technologies (ICT), it is conceived as an integrated system or Integrated Marketing Communications (IMC), aligning shared values and improving strategy (Correal et al., 2011, p. 149).

IMC aims to create an attractive and differentiated image, essential for communicating the NPO’s mission and maintaining trust (Maguregui et al., 2018, pp. 67–68). Effective communication reduces ambiguities by sharing information and strategies that facilitate the achievement of objectives (Atouba & Shumate, 2019, p. 305). The IMC theory focuses on how consumers process messages and the willingness of resources to receive them, creating brand value and long-term relationships (Batra & Keller, 2016, p. 123; Seric & Saura, 2012, pp. 66–69). This approach integrates different elements for effective promotional combinations (Kitchen & De Pelsmacker, 2004, p. 30).

The impact of IMC is reflected in brand value; "brand identity contacts" communicate the message, while "brand value contacts" strengthen favorable relationships (Madhavaram et al., 2005, pp. 72–73). Keller (1993) defines brand value as the impact of brand knowledge on consumer response to marketing (Tae et al., 2020). In NPOs, strategic communication with donors ensures financial sustainability, although many lack effective strategies (Wiggill, 2011). Dialogic or two-way communication is key to generating trust and strengthening relationships (Kent & Taylor, 1998; Wang & Yang, 2020).

The strategic use of social media allows NPOs to mobilize communities and attract followers, facilitating accountability and improving their communication strategy (Campbell & Lambright, 2020; Lai & Fu, 2020; Liu & Xu, 2019, p. 4922). Effective communication strengthens their attractive image and mission, using everything from face-to-face conversations to digital media and social networks (Kwak, 2014; Maguregui et al., 2018, pp. 67–68).

Stakeholder Identification and Member Retention

Organizational Identification (OI) is rooted in organizational science and is crucial for understanding organizational dynamics in a global and interconnected context (Ashforth et al., 2008; Koçoğlu et al., 2020). Organizational identity, understood as the process of self-referencing that includes cognitive, emotional, and behavioral aspects, defines strategic direction and long-term sustainability. When communicated clearly, this identity generates emotional commitment that aligns with organizational values (Ashforth et al., 2008, p. 327; Elfving & Howard, 2018, p. 570; Ellemers & Rink, 2005).

Payne et al. (2018) highlight four essential aspects of OI: consubstantiality, perspective-taking, behavioral attachment, and emotional attachment. These elements foster cohesion and commitment, influencing how individuals integrate into the organization (Ashforth et al., 2008). OI promotes cooperation, motivation, and coordinated actions, contributing to organizational commitment, defined as a positive attitude towards the organization that increases job satisfaction (Koçoğlu et al., 2020).

It is essential to distinguish between organizational identity and identification to understand their impact on employees. Elfving & Howard (2018) emphasize the importance of communication in consolidating organizational identity, with tools such as storytelling, which help build a strong internal and external brand. Organizations must implement effective communication strategies to promote a solid and flexible identity that can generate identification and retention among their members and stakeholders.

Organizational identification is critical for strengthening connections and commitment by aligning stakeholders with the organization’s values and objectives, fostering loyalty, ethical behavior, and good performance. A recent study highlights the role of leadership in this process, emphasizing that leaders focused on communication and careful management increase resilience and commitment during times of change (Aitken & Von Treuer, 2021). However, strong identification can lead to unethical behaviors if employees prioritize organizational goals over ethical considerations (Tufan & Wendt, 2020).

In conclusion, organizational identification involves not only employees but also communities and customers, fostering a collaborative and responsible organizational culture.

Methodology

The methodology used in this study is a descriptive and interpretive qualitative approach, focused on the case of ACOPI Bogotá – Cundinamarca. The validity of qualitative research is relevant for identifying details and perceptions of specific problems. This discussion on qualitative validity has been addressed in various studies (Moral, 2006), justifying its suitability for handling interpretation, reflexivity, and result control.

Although most research on communication in NPOs has been quantitative, this study provides a qualitative perspective that, through the observation of subjective aspects, highlights relevant characteristics of the phenomena being analyzed. This approach facilitates the creation of categories and nodes that provide meaning to the research objective (Vargas, 2011). For content analysis, or semantic analysis (Salloum et al., 2020), communication categories identified in the literature were used, such as Wiggill’s (2011) study on strategic communication practices, and Lovejoy et al.'s (2012) model that analyzes communication in terms of information, action, and community.

The instrument was applied to a sample of participants affiliated with ACOPI, familiar with the organization, and willing to provide information. Validity criteria such as source triangulation were employed to enrich the analysis and strengthen the robustness of the findings. Additionally, credibility was sought by verifying data with participants, ensuring that the interpretations reflected their experiences and perceptions.

The Atlas.ti software was used to analyze the data, divided into two coding cycles. In the first cycle, 34 codes were identified from semi-structured interviews with 10 board members and 2 staff members (Table 1). In the second cycle, the codes were grouped into networks of six general categories, and relationships were analyzed through co-occurrences, reflecting the emerging relationships in the data.

Table 1

Categories of Analysis and Codes

Category

Codes

Strategic Communication

  1. Alignment with strategic objectives
  2. Change (organizational and/or strategic)
  3. Message coherence
  4. Dialogic communication
  5. Specialized personnel
  6. Strategic communication

 

 

Internal Communication

  1. Governance
  2. Organizational performance
  3.  Mission fulfillment
  1. Interactive media (ICT)
  2. Message type, Lovejoy et al. model (2012)
  3. Information
  4. Community
  5. Action
  1. Contact activities
  2. Interactive media

 

 

 

 

External Communication

  1. Interactive media (ICT)
  1. Presence in media outlets
  2. Tangible and intangible brand attributes
  3. Public spokespeople
  4. Brand value

 

Identity

  1. Central or causal
  2. Mission and vision
  1. Collective

 

 

Organizational Identification

  1. Consubstantiality
  2. Perspective-taking
  3. Behavioral attachment
  4. Emotional attachment
  5. Positive feelings

 

 

 

Retention

  1. Psychological contract
  2. Use of free time
  1. Willingness to stay
  2. Donation of time and resources
  1. Recruitment perspective

Source: Prepared by the authors.

Results

The research achieved its main objective: to identify the communication factors that promoted organizational identification and member retention of ACOPI Bogotá–Cundinamarca affiliates during the period 2016-2020. The analysis was structured in two parts: first, the communication factors used in ACOPI's accountability during that period were determined, addressing the categories of strategic, internal, and external communication. Then, the ways in which members identified with and maintained their connection to the organization were explored, analyzing the categories of identity, identification, and retention.

Types of Communication with Stakeholders

Strategic Communication

Based on 27 quotes extracted from interviews, it is evident that the organization has developed an effective communication strategy. Strong connections with the organization's objectives are highlighted, as illustrated by statements such as "these are slogans that guide the communication strategy of the association" (Y. Pardo, personal communication, August 23, 2021), and "there is absolute clarity... that all efforts of ACOPI Bogotá-Cundinamarca are directed towards defending the national industry and, therefore, decent employment" (R. Rueda, personal communication, August 21, 2021). These testimonies highlight positive results, as expressed in "without a doubt, that has been the most outstanding achievement we've had" (H. Niño, personal communication, August 22, 2021).

Regarding the coherence between internal and external communication, a direct relationship with strategic communication is observed. However, there is no complete clarity regarding the different levels of communication directed at each target group. Some interview participants stated that "ACOPI Bogotá-Cundinamarca's discourse is uniform for all" (Y. Pardo, personal communication, August 23, 2021) and "I think we have tried to faithfully follow what we consider best for the association" (H. Niño, personal communication, August 22, 2021).

As for the connection between communication objectives and the organization's strategic goals, all interviewees agree on their close relationship, stating that the aim is to "defend the national industry and, therefore, decent employment" (R. Rueda, personal communication, August 21, 2021). This aligns with the objectives outlined, from planning to the implementation of Integrated Marketing Communications (IMC) (Low, 2000).

The literature emphasizes the importance of dialogic communication for establishing effective relationships between individuals within the organization. However, most NPOs analyzed in the reviewed studies seem to not fully leverage this high-potential communicative approach (Lam & Nie, 2020; Wiggill, 2014). Figure 1 reflects what was expressed in the interviews conducted within the association. Some instances and spaces where dialogic communication is implemented were mentioned, allowing for discussions among affiliates on various topics during Assembly meetings. Furthermore, the administration’s personalized contact with business owners and the organization of customized meetings with external stakeholders to achieve greater representativeness were highlighted (R. Rueda, personal communication, August 21, 2021). Platforms like WhatsApp are used to streamline communication, and during meetings, analyses are made on relevant issues at both the general and sectoral levels, generating statements of various kinds.

There is a close connection between strategic communication and factors such as governance, as directives are received from governing bodies, as well as its relationship with the fulfillment of the organizational mission. This is reflected in the continuous effort to ensure that all messages, both internal and external, are aligned with the organization’s objectives. Additionally, three key elements in strategic communication are identified: the use of multiple interactive channels (such as ICT), direct contact activities, and mass media presence.

Figure 1

Co-occurrences of Strategic Communication

Source: Prepared by the authors using Atlas.ti based on interviews.

Internal Communication

In the category of internal communication within the organization, focused on managing the relationship with affiliates, the fulfillment of the mission is highlighted as the most relevant variable, supported by 33 citations extracted from the interviews. This variable is recognized in the literature as a crucial element of accountability, aimed at maintaining trust and influencing stakeholders' perceptions of the NPO's performance (Kearns, 1996; Vernis et al., 2006), which in turn fosters the retention of affiliates within the organization.

Internal communication, integrated into strategic communication, plays a key role in the retention of affiliates in the association, facilitating the incorporation of new members. According to the interviews, the interviewees argue that the association acts as "an umbrella that can protect them and where there is a convergence of issues" (H. Niño, personal communication, August 22, 2021), or because "they believe that what the association does meets their expectations regarding their interest in affiliating" (C. Martínez, personal communication, August 23, 2021).

Concerning governance, it is noted that "the board, composed mainly of entrepreneurs, has made an effort to turn the board of directors into a body that listens to the different needs of industrialists" (J. Amado, personal communication, August 21, 2021), and another interviewee adds that the spokespeople "have interpreted the perspectives of the Board of Directors and the affiliates in the city very well" (N. Fonseca, personal communication, August 23, 2021).

The messages transmitted through the different communication channels of the association do not appear to be differentiated consciously. However, the interviewees highlighted the existence of different types of messages, as shown in Figure 2. Primarily, informational and descriptive messages were identified, such as statements on various related issues, training sessions, general information, and updates on regulations, among others. Secondly, calls to action were emphasized, including participation in large-scale events, sectoral meetings, assemblies, or board meetings, as well as participation in forums and discussions of sectoral or business interests and collaborations with other associations. Lastly, messages aimed at community building were recognized and expressed through participation in assemblies to strengthen the association.

Figure 2

Word Tree of Message Type Co-occurrences

Source: Prepared by the authors using Atlas.ti based on interviews.

 

External Communication

One of the main purposes of external communication is to create, maintain, and strengthen a positive and attractive image of the organization (Low, 2000). To address this topic, several variables that are part of this category were examined, as shown in Figure 3.

Figure 3

Co-occurrences of External Communication

Source: Prepared by the authors using Atlas.ti based on interviews.

In the context of the association, it is observed that brand attributes play a fundamental role in generating organizational identity and identification, supported by a total of 22 quotes extracted. The most prominent attributes include trust, linked to the clarity of the concepts conveyed; financial and political independence, promoted as an essential principle of identity; seriousness, understood as an indicator of reliability; defense of the national industry, which is consistently reflected in communications; the role of spokespeople, who represent the interests of micro, small, and medium enterprises (MSMEs) and generate trust; as well as the association's track record, experience, and institutional recognition, which demonstrate competence and credibility.

Regarding the role of representatives in brand positioning, interviewees agree that they are aligned with and consistently represent the institution’s position. Their conceptual clarity and ability to generate trust among various sectors and stakeholder groups stand out. Additionally, it is mentioned that they convey the brand’s attributes through their interventions and activities.

Contact activities, with a total of 23 quotes extracted, are crucial in external communication due to their close connection with dialogical communication. The importance of affiliate assembly meetings is emphasized as a key setting to inform members about the association's activities and discuss plans approved by affiliates. Sector meetings and relevant events that encourage participation from business owners and governmental and international entities are also cited.

In summary, the association has implemented an effective communication strategy that manages its relationships with affiliates. This is reflected in a notable presence in the media. The arrival of new corporate governance has optimized the organization’s performance, especially regarding brand positioning, relationships with affiliates, fulfillment of the mission and organizational goals, the active role of spokespeople, and the effective use of both traditional and interactive communication channels.

Organizational Identity

Regarding the first variable, central or causal identity, it refers to the core values and principles that define the essence of the organization and are fundamental to its members. In this regard, interviewees’ responses highlight the commitment to defending national production and, therefore, the employment generated by businesses, especially MSMEs. Principles such as independence and financial autonomy of the organization are mentioned, values that have been promoted by the current Board of Directors and are shared by all members. The honesty and transparency of the association are emphasized, focusing on the general interest as expressed by the interviewees.

Concerning the variable of collective identity, elements are identified that reflect the long-term vision of the organization, especially from its governing bodies. According to the interviewees, the vision is to establish itself as a trade association that represents the interests of national entrepreneurs, the manufacturing sector, and SMEs. Additionally, the association aspires to be recognized and valued within the business associations’ sphere for its independence and impartiality. These aspirations reflect a coherent communication strategy and a strong union between the central and collective identity, with almost no perceivable differentiation.

Organizational Identification

Social identities are the result of the combination of different affiliations and connections that people have. When the process of identification with an organization begins, membership is seen as an extension of personal identity. For this reason, the communication factors employed in identification processes are crucial for achieving organizational objectives and improving performance (Payne et al., 2018). The analysis of co-occurrences within the organizational identification category, shown in Figure 4, reveals a close relationship with identity, which favors retention. This analysis includes variables such as affective attachment, behavioral attachment, and consubstantiality.

Figure 4

Co-occurrences of Organizational Identification

Source: Prepared by the authors using Atlas.ti based on interviews.

Regarding affective attachment, interviewees expressed positive feelings toward the organization, which are strongly linked to the central or causal identity and interaction activities. These, in turn, foster the desire to continue being part of the organization. Regarding behavioral attachment, it was observed that members' actions lead to a greater degree of identification with the organization. Both variables manifest through positive emotions, as shown in Figure 5, which include sharing ideas and concerns, collaborating on common goals, training in functional areas, participating in decision-making spaces, donating time and resources, as well as experiencing feelings of solidarity, hope, satisfaction, and appreciation toward the organization.

 

Figure 5

Word tree of positive sentiments toward the organization

Source: Prepared by the authors using Atlas.ti based on interviews.

According to the literature, which points out the limited differentiation between identification with the cause and identification with the organization (Koçoğlu et al., 2020; Payne et al., 2018), the interviews reflect that the variable of mission fulfillment closely aligns with the reasons for identification with the organization, highlighted through communication processes, especially by the spokespeople. The interviewees recognize ACOPI Bogotá – Cundinamarca as the voice of micro, small, and medium-sized entrepreneurs in the country. They also note that the association defends national industry through a communicative strategy that is consistent and systematic. Another aspect emphasized is the common identity centered around defending national production, which strengthens the ACOPI brand as a symbol of unity and representation of the guild, as expressed by J. Amado (personal communication, August 21, 2021).

Member Retention

In the member retention category, which is crucial for recruiting volunteers or group members with shared objectives, particularly in social economy organizations (NPOs) facing the pressure of increasing demand (Warburton et al., 2018), it is related to the variable of willingness to stay. This is evidenced by the voluntary donation of time and/or resources to the organization.

Willingness to stay arises from affective attachment and consubstantiality. The interviewees feel ownership over the organization’s attributes, generating positive emotions that lead to a desire to continue participating and contributing to maintaining the operation of the NPO. Additionally, willingness to stay is influenced by the variable of change, reflecting that strategic changes in the association maintain the trust bond with entrepreneurs.

Regarding the value proposition, which encompasses the use of free time and the organizational promise of reward and recognition, the value of active citizenship provided by ACOPI stands out. ACOPI offers a voice with an impact on society and representation in various instances. This ability to express itself firmly and visibly strengthens the affiliation bond with the association.

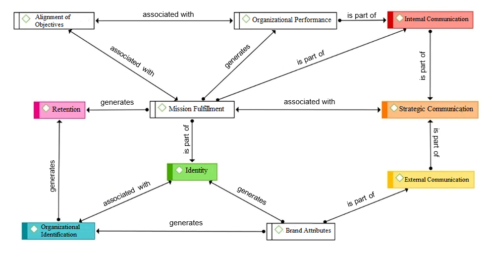
In conclusion, as shown in Figure 6, the organization's central or causal identity, determined by its mission as an NPO, is established as a strength. The brand attributes and organizational identification are closely linked, favoring member retention through consubstantiality and affective attachment. On the other hand, behavioral attachment reinforces the psychological contract between the organization and its members.

Figure 6

Interactions among the most relevant categories and codes

 

Source: Prepared by the authors using Atlas.ti based on interviews.

Thus, concluding the second part of the analysis of results, the importance of these findings is highlighted for understanding the dynamics of member retention in NPOs, although the need to address certain limitations and make recommendations for future research is also acknowledged

 

Conclusions

The study of accountability in NPOs involves understanding both the evaluation of organizational management and performance as well as the narrative aspects of the social relationship. This is manifested as a dialogue between the NPO and its stakeholders, which transcends the formal mechanisms of accountability to include ongoing participation in the management of the NPO in order to gain trust and legitimacy both in the short and long term. This aspect is of particular relevance and aligns with the hypotheses formulated on this subject by Egholm et al. (2020) and Ortega et al. (2020).

One of the main contributions of this work is recognizing communication as a key factor in understanding the narrative aspects of the social relationship in the accountability process (Atouba & Shumate, 2019). Communication directed at stakeholders is essential for managing and satisfying the interests of both parties, facilitated through articulated messages and channels from strategic communication, which seeks to build solid relationships and foster organizational identity (Lai & Fu, 2020).

Among the key communication factors for accountability, the interaction between strategic communication and various tools, both internal and external, stands out. In the internal sphere, elements such as mission fulfillment, organizational performance, the use of interactive media, and contact activities are examined. Externally, factors such as media presence, the visibility of spokespeople, and brand recognition are considered, all of which are closely linked to the evaluation of commitment, trust, and public image.

From the analysis of the information, it has been evident that the messages with the widest diffusion are those of a descriptive and informative nature. It remains a pending task for the NPO to improve the reach and diffusion of other relevant messages related to the topics discussed in the General Assembly through different channels. The use of 2.0 tools aligns with the general trend of facilitating the communication process, as noted by Campbell & Lambright (2020).

It is reaffirmed that mission fulfillment and efforts directed toward this goal contribute to better organizational performance and the maintenance of trustful relationships. In terms of identity, its influence on the strategic direction of the NPO and its ability to ensure long-term sustainability is evident, highlighting the importance of the central or causal identity in relation to the organization's mission and its emotional connection with members, as well as the role of collective identity in the participatory activities called by the NPO (Carvalho et al., 2019; Egholm et al., 2020; Kearns, 1996; Lai & Fu, 2020; Pesci et al., 2020).

Organizational identification is a concept that links identity with retention, through behavioral attachment associated with collective identity, consubstantiality, and affective attachment. These elements promote the willingness to remain in the organization, which has led to both qualitative and quantitative growth in the number of members during the analyzed period. Organizational identity has been deeply studied in third-sector organizations and non-profit entities, being one of the essential pillars for transmitting organizational values; research such as that by Maguregui et al. (2018) supports this assertion.

This study has both practical and methodological implications. Practically, the literature review can serve as a reference for future research, and some findings are relevant for the day-to-day management of NPOs, especially in the area of communication. As for methodological implications, it is noteworthy that most similar studies are based on quantitative approaches, while this work contributes to future research from a qualitative perspective, exploring and analyzing stakeholders' perceptions on communication aspects of accountability. 

Ethical Considerations

This research was approved ethically, as the interviewees participated voluntarily and gave their verbal consent, which was recorded during the individual virtual session held with each participant.

Conflict of Interest

All authors made significant contributions to the document and declare that there is no conflict of interest related to this article.

Author Contribution Statement

María Alejandra Osorio Arias: Data curation, Formal analysis, Investigation, Writing - Original draft.

Zuray Melgarejo Molina: Conceptualization, Methodology, Writing: Review and editing, Supervision.

Katrin Simon Elorz: Validation, Supervision, and Visualization.

Funding Source

The study was funded using the authors' personal resources

 


References

(1)Aitken, K. & Von Treuer, K. (2021). Leadership behaviours that foster organizational identification during change. Journal of Organizational Change Management, 34(2), 311-326. https://doi.org/10.1108/JOCM-01-2020-0029
(2)Ashforth, B. E., Harrison, S. H. & Corley, K. G. (2008). Identification in organizations: An examination of four fundamental questions. Journal of Management, 34(3), 325–374. https://doi.org/10.1177/0149206308316059
(3)Asociación Colombiana de las Micro, Pequeñas y Medianas Empresas [ACOPI]. (2017). Estatuto orgánico de la Asociación Colombiana de las Micro, Pequeñas y Medianas Empresas. ACOPI.  https://acopi.org.co/
(4)Atouba, Y. C. & Shumate, M. D. (2019). Meeting the Challenge of Effectiveness in Nonprofit Partnerships: Examining the Roles of Partner Selection, Trust, and Communication. Voluntas, 31(2), 301–315. https://doi.org/10.1007/s11266-019-00143-2
(5)Batra, R. & Keller, K. L. (2016). Integrating marketing communications: New findings, new lessons, and new ideas. Journal of Marketing, 80(6), 122–145. https://doi.org/10.1509/jm.15.0419
(6)Bovens, M. (2007). Analysing and assessing accountability: A conceptual framework. European Law Journal, 13(4), 447– 468. https://doi.org/10.1111/j.1468-0386.2007.00378.x
(7)Campbell, D. A. & Lambright, K. T. (2020). Terms of engagement: Facebook and Twitter use among nonprofit human service organizations. Nonprofit Management and Leadership, 30(4), 545–568. https://doi.org/10.1002/nml.21403
(8)Carvalho, A. O., Ferreira, M. R. & Silva, P. A. (2019). Partners in a caring society – a nonprofit organization case study. Economics and Sociology, 12(2), 129–146. https://doi.org/10.14254/2071-789X.2019/12-2/8
(9)Corral, J., Maguregui, L. & Elechiguerra, C. (2019). An empirical investigation of the Third Sector in Spain: Towards a unified reconceptualization. Revista de Contabilidad-Spanish Accounting Review, 22(2), 145–155. https://doi.org/10.6018/rcsar.376151
(10)Correal, M. C., Bustos, M., Constanza, A. y Panqueva, M. C. (2008). El lenguaje y la comunicación En los procesos organizacionales de la empresa. Revista Escuela de Administración de Negocios, (62), 141–154.
(11)Costa, E. & da Silva, G. (2018). Nonprofit accountability: The viewpoint of the primary stakeholders. Financial Accountability and Management, 35(1), 37–54. https://doi.org/10.1111/faam.12181
(12)Costa, E., Ramus, T. & Andreaus, M. (2011). Accountability as a Managerial Tool in Non-Profit Organizations: Evidence from Italian CSVs. Voluntas, 22(3), 470–493. https://doi.org/10.1007/s11266-011-9183-7
(13)Egholm, L., Heyse, L. & Mourey, D. (2020). Civil Society Organizations: the Site of Legitimizing the Common Good—a Literature Review. Voluntas, 31(1), 1–18. https://doi.org/10.1007/s11266-019-00171-y
(14)Elfving, J. & Howard, P. (2018). Opportunity identification and identity creation in non-profit organizations. Journal of Enterprising Communities, 12(5), 566–581. https://doi.org/10.1108/JEC-07-2018-0044
(15)Ellemers, N. & Rink, F. (2005). Identity in Work Groups: The Beneficial and Detrimental Consequences of Multiple Identities and Group Norms for Collaboration and Group Performance. Social Identification in Groups, 22, 1–4. https://doi.org/10.1016/S0882-6145(05)22001-5
(16)France, A. & Regmi, P. (2019). Information Accountability in a Non-profit Organisation. Journal of New Business Ideas and Trends, 17(1), 26-34.
(17)Freeman, R. E., Phillips, R. & Sisodia, R. (2020). Tensions in Stakeholder Theory. Business and Society, 59(2), 213–231. https://doi.org/10.1177/0007650318773750
(18)Gaitán, Ó. M. (2014). Guía Práctica de las Entidades sin Ánimo de Lucro y del Sector Solidario. Cámara de Comercio de Bogotá. https://bibliotecadigital.ccb.org.co/items/4e0dec64-1996-4da6-bc8d-e425173c405f
(19)Hu, M., Zhu, J. & Kong, D. (2020). Voluntary Financial Disclosure to Downward Stakeholders: An Empirical Examination of Chinese Nonprofits. Public Performance and Management Review, 43(1), 180–205. https://doi.org/10.1080/15309576.2019.1601573
(20)Kearns, K. P. (1994). The Strategic Management of Accountability in Nonprofit Organizations: An Analytical Framework. Public Administration Review, 54(2), 185–192. https://doi.org/10.2307/976528
(21)Kearns, K. P. (1996). Managing por accountability. Jossey-B.
(22)Keller, K. L. (1993). Conceptualizing, Measuring, and Managing Customer-Based Brand Equity. Journal of Marketing, 57(1), 1–22. https://doi.org/10.1177/002224299305700101
(23)Kent, M. L. & Taylor, M. (1998). Building dialogic relationships through the World Wide Web. Public Relations Review, 24(3), 321–334. https://doi.org/10.1016/S0363-8111(99)80143-X
(24)Kitchen, P. J. & De Pelsmacker, P. (2004). A Primer for Integrated Marketing Communications. Routledge. https://doi.org/10.4324/9780203502860
(25)Koçoğlu, İ., Erat, S. & İmamoğlu, S. Z. (2020). Emancipating Identity: The Differential Effect of Organizational Identification on Commitment and Performance. EMAJ: Emerging Markets Journal, 9(2), 8–16. https://doi.org/10.5195/emaj.2019.181
(26)Kwak, W. (2014). The communication of Non-Profit Organizations with Their Stakeholders in the Light of the Direct Research). Wyższa Szkoła Biznesu - National-Loius University. https://repozytorium.wsb-nlu.edu.pl/items/41b0f3a9-243c-411a-a2b2-63f2068b9c63
(27)Lai, C. H. & Fu, J. S. (2020). Humanitarian Relief and Development Organizations’ Stakeholder Targeting Communication on Social Media and Beyond. Voluntas, 32, 120-135. https://doi.org/10.1007/s11266-020-00209-6
(28)Lam, W. F. & Nie, L. (2020). Online or Offline? Nonprofits’ Choice and Use of Social Media in Hong Kong. Voluntas, 31, 111–128. https://doi.org/10.1007/s11266-019-00128-1
(29)Liu, W. & Xu, W. (2019). Engage: How Government Agencies Target Stakeholders on Twitter during Hurricane Harvey. International Journal of Communication, 13(1), 23.
(30)Lovejoy, K., Waters, R. D. & Saxton, G. D. (2012). Engaging stakeholders through Twitter: How nonprofit organizations are getting more out of 140 characters or less. Public Relations Review, 38(2), 313–318. https://doi.org/10.1016/j.pubrev.2012.01.005
(31)Low, G. S. (2000). Correlates of integrated marketing communications. Journal of Advertising Research, 40(3), 27–39. https://doi.org/10.2501/JAR-40-3-27-39
(32)Madhavaram, S., Badrinarayanan, V. & McDonald, R. E. (2005). Integrated marketing communication (imc) and brand identity as critical components of brand equity strategy: A Conceptual Framework and Research Propositions. Journal of Advertising, 34(4), 69–80. https://doi.org/10.1080/00913367.2005.10639213
(33)Maguregui, M. L., Corral, J. & Elechiguerra, C. (2018). La identificación de los grupos de interés de las entidades sin fines de lucro en la emisión de información transparente. REVESCO Revista de Estudios Cooperativos, 131, 65–85. https://doi.org/10.5209/reve.62814
(34)Makanga, C.N., Orobia, L.A., Kaawaase, T.K., Nabeta, I.N., Katoroogo, R.M. & Munene, J. (2024), "Enhancing public accountability in a city authority", Journal of Work-Applied Management. https://doi.org/10.1108/JWAM-10-2023-0111
(35)Mitchell, R. K., Wood, D. J. & Agle, B. R. (1997). Toward a Theory of Stakeholder Identification and Salience: Defining the Principle of Who and What Really Counts. The Academy Og Management Review, 22(4), 853–886. https://doi.org/10.2307/259247
(36)Moral, C. (2006). Criterios de validez en la investigación cualitativa actual. Revista de Investigación Educativa24(1), 147–164.
(37)Ortega, C., Licerán, A. & Moreno, A. L. (2020). Transparency as a key element in accountability in non-profit organizations: A systematic literature review. Sustainability (Switzerland), 12(14). https://doi.org/10.3390/su12145834
(38)Pallares, Z. (2003). ACOPI: el gremio de las pymes. Cincuenta años de historia. (“1952 – 2001”). En Empresas y empresarios en la historia de Colombia. Siglo XIX -XX. Una colección de estudios recientes. (pp. 1147–1188). https://repositorio.cepal.org/server/api/core/bitstreams/e567466e-1aad-4495-a996-00550dc1e53b/content
(39)Paul, S. (1991). Strengthening Public Service: A Conceptual Framework. The World Bank. http://documents.worldbank.org/curated/en/159181468767079566/Strengthening-public-service-accountability-a-conceptual-framework
(40)Payne, H. J., Mize, J., Everson, K. K. & Newman, G. L. (2018). Measuring stakeholder identification with nonprofit causes: the development and validation of the identification with social causes scale. Atlantic Journal of Communication, 27(1), 30–45. https://doi.org/10.1080/15456870.2019.1540419
(41)Pesci, C., Costa, E. & Andreaus, M. (2020). Using accountability to shape the common good. Critical Perspectives on Accounting, 67–68, 102079. https://doi.org/10.1016/j.cpa.2019.03.001
(42)Pilon, M. & Brouard, F. (2023). Conceptualizing accountability as an integrated system of relationship, governance and information. Financial accountability & management, 39(2), 421-446. https://doi.org/10.1111/faam.12323
(43)Salloum, S.A., Khan, R. & Shaalan, K. (2020). A Survey of Semantic Analysis Approaches. In. A. E. Hassanien., A.Azar., T. Gaber,. D. Oliva, & F. Tolba. (Eds.). Proceedings of the International Conference on Artificial Intelligence and Computer Vision (AICV2020). AICV. https://doi.org/10.1007/978-3-030-44289-76
(44)Seric, M. y Saura, I. G. (2012). Comunicación Integrada de Marketing: una revisión. Cuadernos de Administracion, 25(44), 63–92.   
(45)Solana, J., Ibáñez, N. & Benito, B. (2017). Determinants of the efficiency in Spanish foundations. Revista de Contabilidad-Spanish Accounting Review, 20(2), 176–194. https://doi.org/10.1016/j.rcsar.2016.12.001
(46)Sulkowski, A. J., Edwards, M. & Freeman, R. E. (2018). Shake Your Stakeholder: Firms Leading Engagement to Cocreate Sustainable Value. Organization and Environment, 31(3), 223–241. https://doi.org/10.1177/1086026617722129
(47)Tae, T., Keller, K. L., Neslin, S. A., Reibstein, D. J. & Lehmann, D. R. (2020). The past, present, and future of brand research. Marketing Letters, 31, 151–162. https://doi.org/10.1007/s11002-020-09524-w
(48)Tufan, P. & Wendt, H. (2020). Organizational identification as a mediator for the effects of psychological contract breaches on organizational citizenship behavior: Insights from the perspective of ethnic minority employees, European Management Journal, 38(1), 179-190. https://doi.org/10.1016/j.emj.2019.07.001
(49)Vargas, X. (2011). ¿Cómo hacer una investigación cualitativa? EXETA. http://www.paginaspersonales.unam.mx/files/981/94805617-Xavier-Vargas-B-COMO-HACER-INVESTIGA.pdf
(50)Vernis, A., Iglesias, M., Sanz, B. y Saz, Á. (2006). Claves para el fortalecimiento de las organizaciones no lucrativas. Grupo Norma. https://books.google.com.ar/books?id=awKECCDZA0gC&printsec=copyright#v=onepage&q&f=false
(51)Wang, Y. & Yang, Y. (2020). Dialogic communication on social media: How organizations use Twitter to build dialogic relationships with their publics. Computers in Human Behavior, 104, 106183. https://doi.org/10.1016/j.chb.2019.106183
(52)Warburton, J., Moore, M. & Oppenheimer, M. (2018). Challenges to the Recruitment and Retention of Volunteers in Traditional Nonprofit Organizations: A Case Study of Australian Meals on Wheels. International Journal of Public Administration, 41(16), 1361–1373. https://doi.org/10.1080/01900692.2017.1390581
(53)Wiggill, M. N. (2011). Strategic communication management in the non-profit sector: A simplified model. Journal of Public Affairs, 11(4), 226–235. https://doi.org/10.1002/pa.415